Instance Verification Kit (IVK)
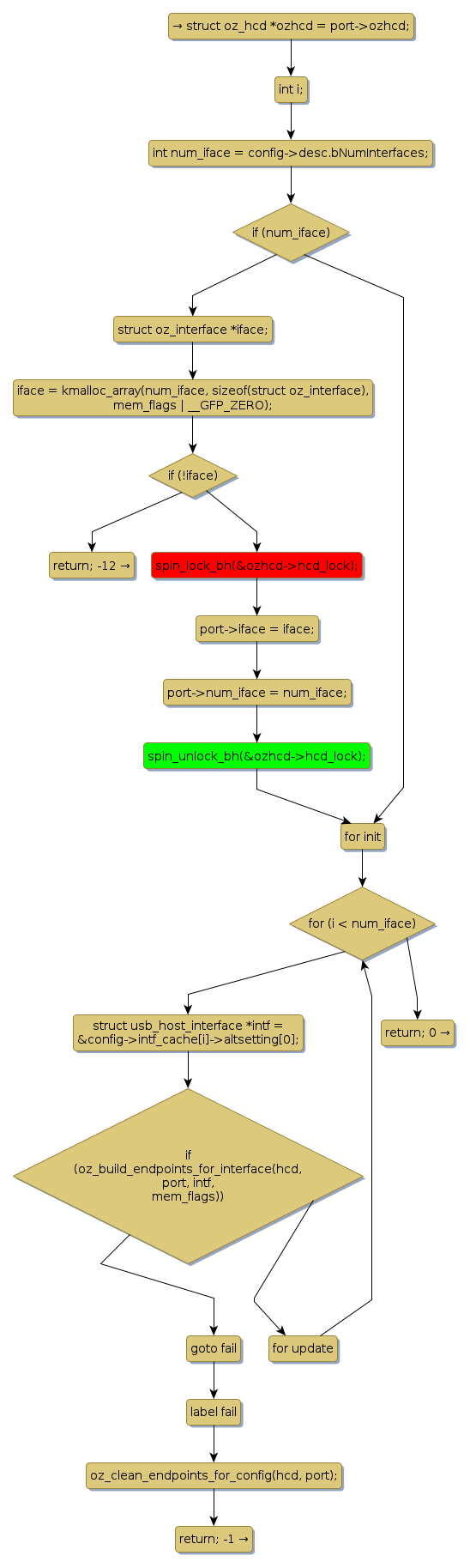
spin lock @ [35394+31+/linux-3.19-rc1/drivers/staging/ozwpan/ozhcd.c]
Instance Signature: hcd_lock
|
The Matching Pair Graph:
|
|
Function Name
|
Control Flow Graph (CFG)
|
Events Flow Graph (EFG)
|
Source Correspondence
|
|
oz_build_endpoints_for_config
|
|
|
[34996+29+/linux-3.19-rc1/drivers/staging/ozwpan/ozhcd.c]
|